Work / PrizePicks / Live Lineups

Live Lineups

A real-time entry tracking experience designed to keep members engaged during live games and establish PrizePicks as the preferred second-screen destination for sports fans.

PrizePicks
Sweat
2024
Senior product designer
iOS · Android

The problem

PrizePicks had a leakage problem. Members were leaving the app mid-game to track their players on ESPN and competitor apps because PrizePicks' own progress tracking felt slow and unreliable. The app that earned their pick wasn't earning their attention during the game.

User insight

UXR found users actively preferred competitor apps for live tracking: especially when they couldn't watch the game

Business insight

Low in-app time during games directly suppressed the DAM/MAM ratio: a core metric tied to PrizePicks' growth targets

What I designed

Live Lineups brought real-time player progress directly into the entry view: fast, reliable, and designed to hold attention without being noisy. Rather than sending users to a separate tracking screen, progress surfaced inline with the lineup they'd already built, so every stat update felt personally relevant.

Live Lineups: sort by game enhancement and screen size specs across iPhone 14+ and iPhone 13 mini
Sort by game enhancement: grouping by start time with single game countdown, and responsive specs across iPhone 14+ and 13 mini
Live Lineups: player card specs for games, matchups, and tournaments
Player card specs: games, matchups, and tournaments across not started, in progress, hit, miss, and live states
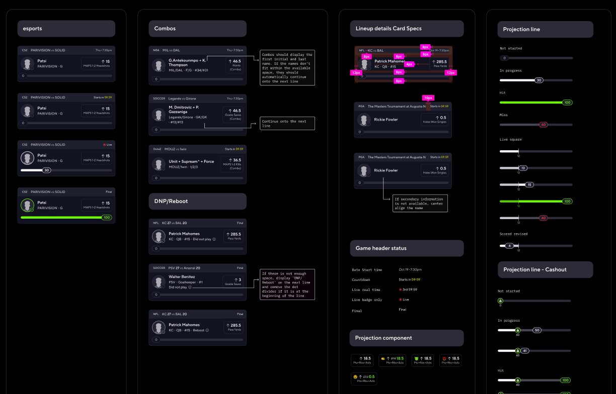
Live Lineups: component specs for combos, DNP/reboot states, lineup card specs, and projection line
Component specs: combo players, DNP/reboot states, lineup card spacing, and projection line variants

I also designed the lineup sharing experience: a social feature on the surface, a growth lever underneath. Members could share an active entry during a game with one tap, turning live moments into organic distribution without interrupting the tracking experience.

Live Lineups: share lineup screens for win and loss states
Share lineup: win and loss states, full lineup image and condensed card view for social sharing

Design principle

Hold attention without adding noise. Every data point displayed had to earn its place: stat updates should feel like momentum, not a scoreboard refresh.

Live Lineups: before and after comparison showing the redesigned entry tracking experience
Before and after: legacy entry view vs. the redesigned Live Lineups experience with real-time player progress

Impact

In-app time

+235%

Users spent significantly more time in-app during live games

Social sharing

10×

Lineup sharing during live games increased dramatically

Trust

Faster, more reliable tracking rebuilt confidence in PrizePicks as the source of truth during games

Numbers to be updated with final post-launch data.